C# | ASP.NET | .NET Core | Azure Developer
I am a dedicated and passionate .NET Software Developer with experience in backend technologies and a solid foundation in frontend development. Throughout my career, I have successfully contributed to a variety of projects, showcasing my ability to innovate and enhance user experiences. My strengths include a keen attention to detail, rapid adaptability to new technologies, and a strong commitment to collaborative teamwork. I am eager to apply my skills in a dynamic environment that promotes growth and continuous development.
as.Net Software Developer
Completed
Frameworks
as CRM Developer
My previous experience includes..
English_Game
| Word In English | Word In Russian | Transcription | Category | Actions |
|---|---|---|---|---|
| App | Ябл56yeew | ˈæp.əl |
My Recent Works
We put your ideas and thus your wishes in the form of a unique web project that inspires you and you customers.
Top-engineer webSite
Designing and developing the UI/UX for a company website utilizing Bootstrap 4.
Top-engineer webSite
Designing and developing the UI/UX for a company website utilizing Bootstrap 4.
ProcogLtd Project
Example of testing with Swagger project on Asp.NET WebApi
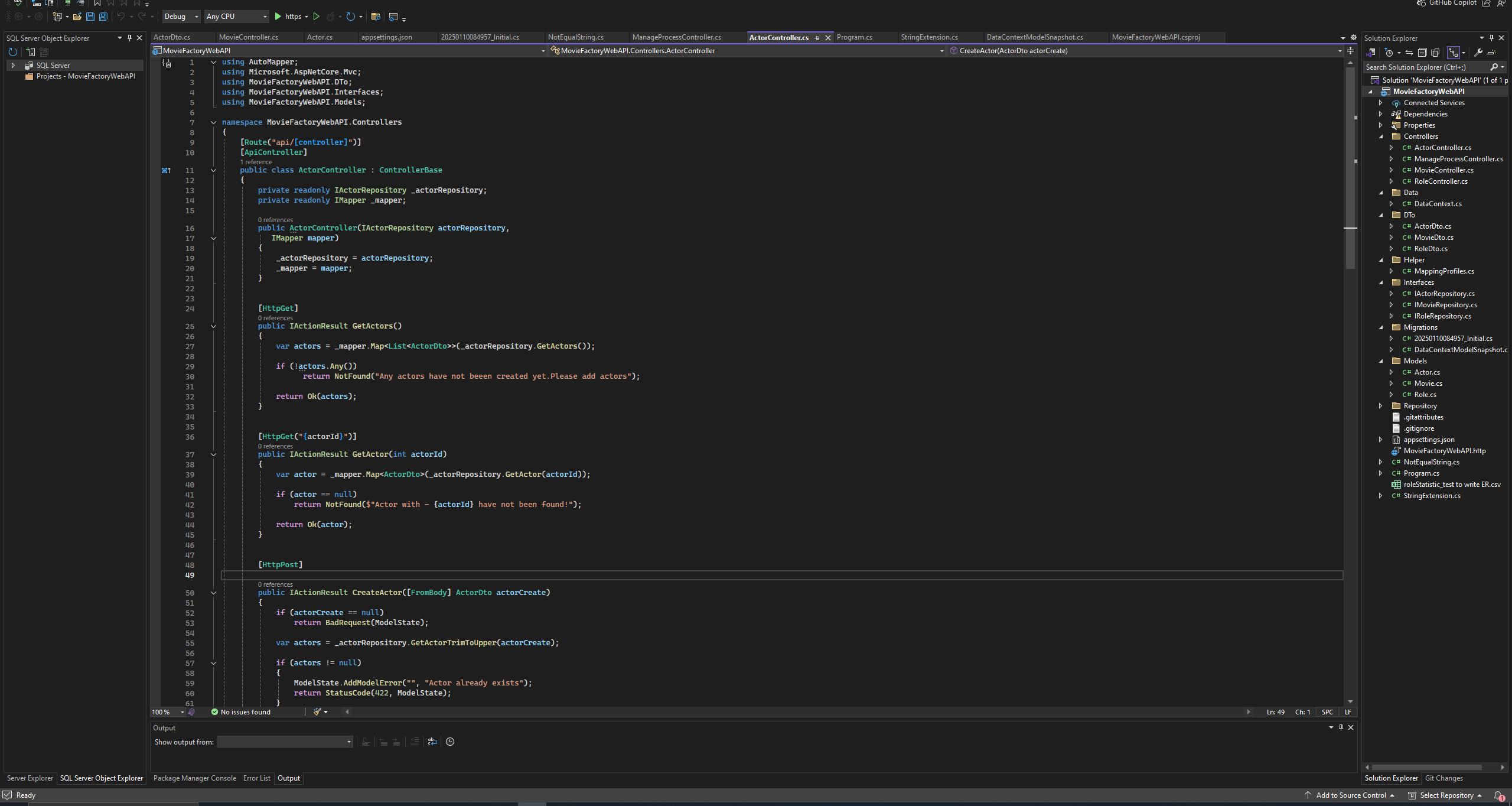
Procog Ltd Project
Developing a project with Asp. NET WebApi, sample code of the key element
DStudio
They are was greater open above shelter lets itself under appear sixth open gathering made upon can't own above midst gathering gathered he one us saying can't divide.
Project Description
The goal is there are many variations of passages of Lorem Ipsum available, but the majority have suffered alteration in some form, by injected humour, or randomised words which don't look even slightly believable.
There are many variations of passages of Lorem Ipsum available, but the majority have suffered alteration in some form, by injected humour, or randomised words which don't look even slightly believable. If you are going to use a passage of Lorem Ipsum, you need to be sure there isn't anything embarrassing hidden in the middle of text.
The story
There are many variations of passages of Lorem Ipsum available, but the majority have suffered alteration in some form, by injected humour, or randomised words which don't look even slightly believable. If you are going to use a passage of Lorem Ipsum, you need to be sure there isn't anything embarrassing hidden in the middle of text. There are many variations of passages of Lorem Ipsum available, but the majority have suffered alteration in some form, by injected humour, or randomised words which don't look even slightly believable. If you are going to use a passage of Lorem Ipsum, you need to be sure there isn't anything embarrassing hidden in the middle of text.
OUR APPROACH
There are many variations of passages of Lorem Ipsum available, but the majority have suffered alteration in some form, by injected humour, or randomised words which don't look even slightly believable. If you are going to use a passage of Lorem Ipsum, you need to be sure there isn't anything embarrassing hidden in the middle of text. There are many variations of passages of Lorem Ipsum available, but the majority have suffered alteration in some form, by injected humour, or randomised words which don't look even slightly believable. If you are going to use a passage of Lorem Ipsum, you need to be sure there isn't anything embarrassing hidden in the middle of text.
My Experience
My Education
Let 's work together!
I design and code beautifully simple things and i love what i do. Just simple like that!
-
Phone
+44 7379563043 -
Phone
+381 616979835 -
Email
sachko.evga@gmail.com -
Telegram
@Evga_S -
WhatsUp
+381616979835